Ramp Quickstart
FIAT on/off ramp operations
FIAT Ramp
FIAT Ramp allows your users to convert between fiat currencies (FIAT) and cryptocurrencies in a simple and secure way. This module provides a complete solution for:
- Deposits (On-Ramp): Convert FIAT to cryptocurrencies (ACH, PIX, WIRE, SPEI)
- Withdrawals (Off-Ramp): Convert cryptocurrencies to FIAT (ACH, PIX, WIRE, SPEI, ACH_COP, TRANSFERS)
Operation Types
On-Ramp (Deposit)
Converts fiat currency to cryptocurrencies:
- Input: BRL, USD, MXN, etc.
- Output: USDC, BRZ.
- Destination: User's wallet
Off-Ramp (Withdrawal)
Converts cryptocurrencies to fiat currency:
- Input: BRZ, USDC.
- Output: BRL, USD, ARS, etc.
- Destination: User's bank account
Important: Before executing off-ramp operations, always verify that the individual has sufficient crypto balance in their wallet to complete the transaction. Insufficient balance will cause the operation to fail.
Want to see a working app? Explore the FIAT + KYC Next.js example using Notus API: FIAT + KYC Next.js example.
Supported Currencies
Fiat Currencies
- BRL - Brazilian Real
- USD - US Dollar
- MXN - Mexican Peso
- COP - Colombian Peso
- ARS - Argentine Peso
Cryptocurrencies
- USDC - USD Coin
- BRZ - Brazilian Digital Token
Supported Chains
- POLYGON - Polygon Network
- ARBITRUM - Arbitrum Network
- BASE - Base Network
Token Compatibility by Chain
| Token | POLYGON | ARBITRUM | BASE |
|---|---|---|---|
| USDC | ✅ | ✅ | ✅ |
| BRZ | ✅ | ❌ | ❌ |
Monthly limit: $9,000 USD (after KYC approval)
Important: To trade BRZ, KYC must have been completed with a Brazilian document (RG, CNH, or Brazilian Passport).
Chain IDs
- POLYGON:
137 - ARBITRUM:
42161 - BASE:
8453
Operation Flow
On-Ramp (Deposit)
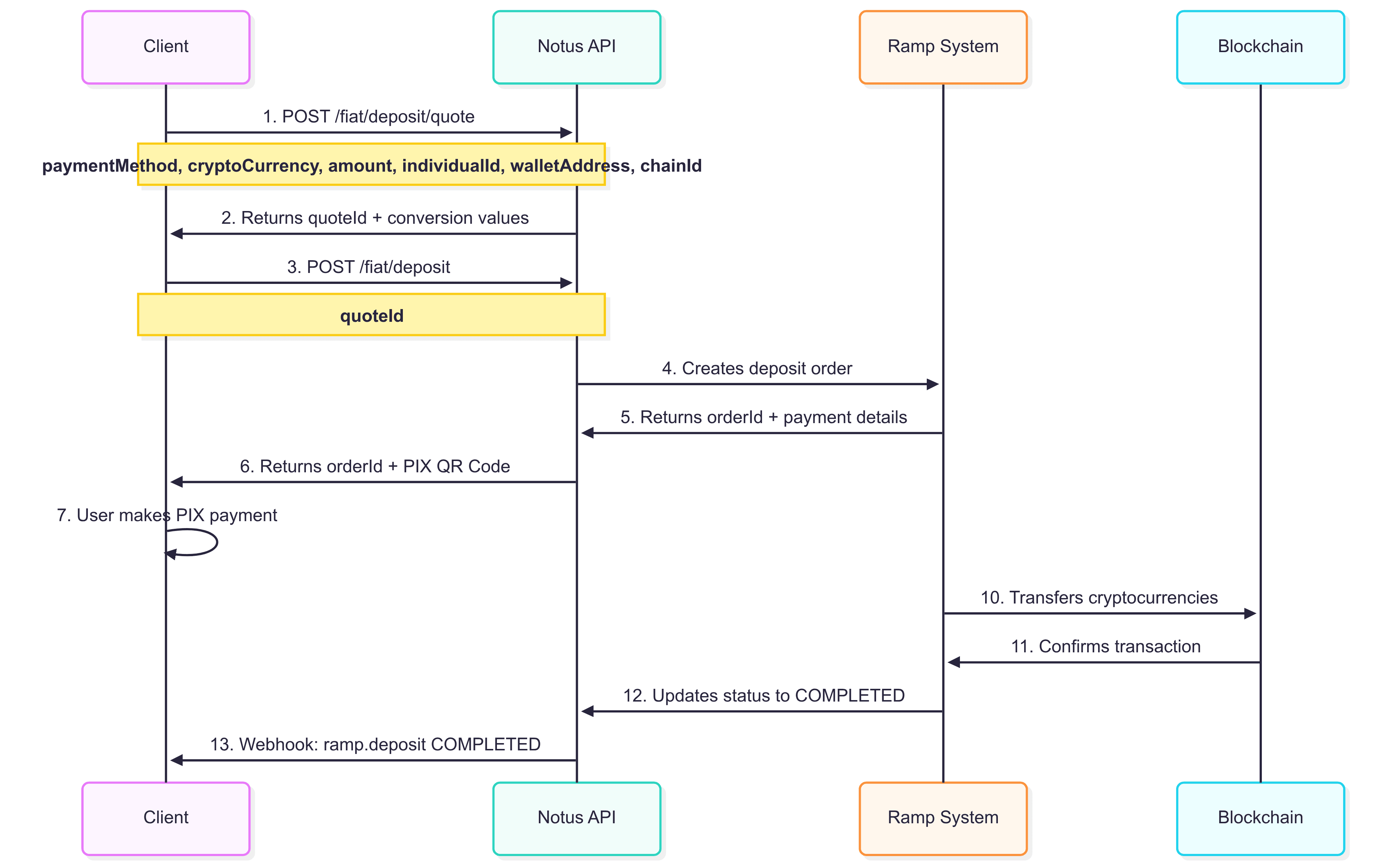
1. Create Quote
First, you must get a quote for the deposit:
POST /fiat/deposit/quoteRequest:
{
"paymentMethodToSend": "PIX",
"receiveCryptoCurrency": "USDC",
"amountToSendInFiatCurrency": 80,
"individualId": "ind_1234567890abcdef",
"walletAddress": "0x1234567890abcdef1234567890abcdef12345678",
"chainId": 137
}Response:
{
"depositQuote": {
"quoteId": "c8bb5c9c-9a32-4c91-9d4a-6fdd86c9d3b6",
"amountToSendInFiatCurrency": "80",
"amountToReceiveInCryptoCurrency": "14.27944",
"expiresAt": "2025-07-24T14:58:22.702Z"
}
}2. Create Order
After getting the quote, create the deposit order:
POST /fiat/depositPayload:
{
"quoteId": "c8bb5c9c-9a32-4c91-9d4a-6fdd86c9d3b6"
}Response:
{
"depositOrder": {
"orderId": "order_1234567890abcdef",
"expiresAt": "2025-01-20T11:00:00.000Z",
"paymentMethodToSendDetails": {
"type": "PIX",
"pixKey": "<pix_key>",
"base64QrCode": "iVBORw0KGgoAAAANSUhEUgAAAYEAAAGBAQAAAACoIjCJAAAF60lEQVR4nO2bTY7qWgyEjRhkyBKyE9hYJJCyMXonWQLDDBDnub46gTy1dKU7vBYMuiFJZWD5p1z2ifaXn1t8EV/EF/HvIR4RcXgcl1V/2uv0HIf2uC5Da89orzi24Se/Dfd8bCiGuLaW18b1fHrm1dO8DD95LX/OLV81jeulzXqktWqIKdIas0xyi3zuJlhr+XeyD+W3GNvPI8aiiDgHdmlLXHTjnrD1nF6yHmSmqojHsWVopIPc47oQC9hqvTwUH+kqJRGKD5JC2qXdI3PEOa5t4Kdelfa7jb8iqgKCnIg1/vTnVxb99xFbfRvwF91oyolpq2nMIMlC8NK1X5WzAIIkeBvJB0FAYBeFS/7MupAVIqNHnlMM0bLa9+dGokLYzI5OBZkYDyIEpga1EPPSqIP3NJhSn6mQaIBeFWYAMme0YoibImAKuA8IaM+g7GjYPRw4YzVE092r/udzSpENvqv0D1bPyUHmVgyRd50Uzqa6k5mvMuHI++ACEP+hHAJbrZFukaFBOnxGcr3bCP2FGujuzlZFEDjD4uz4Ul0Q9wHbVAxdIV6fzFAF0XPiosZOrP45Qn+VIuG76nVvNl0xxMZoQ+UOROAg6unU4yw0OlTEYgi1c+kR8g0SwNygPQga6maDft/NTy2EuG0abHE7d1B21Au4QW9v+vvzeNfBMojYAkL54AzLzcxPtkjCx1tkq9OnDhZByEvOp7YgWawHXqBHxId0A1uJ80cUQyg04PK9e5+l3UymfkoPsUJ1s88byyGCpka0VjVP3fsJt+hGRN8gb1RDKAJc+MT0G3rdJLs8x65fpSNJ3WrVENnKEAsHM305iNobvl3Eh6RewgSHcoh8+LlDtJ+N+MtBeoMftl8lRFpjVerLBICXZA1QNaDwielL3oEkTDv1owbiSU5kNjESBivtnEcVygcod3pVK4aYG8YJqG62N4trAEzwYipkZvTRr2ogmusRGhiCxn0V11u5JsKnFi+YXLRaCD1CE3cXzbuQGcRzrFqdGE9lNWgfvlsFkRGfLpBtvWDiOTR2ETbYNn3VI0sxhGvA0YIGtvI8iruWd07Nuu1QDEHmnzyLsXyH/cSBM1FEbGPKT29QBSEpVqTXSqWaGiYwqJeaynhoATUohpitx6ZvhPk9L0DQcDrU0IIQGmoh5ALN+mSY84c63NaZr7Rcec6e79ZBKAG4iwlRP9WFTaqD7ovw/b8rKoEQu+kEF86PikPxp83t/b7Y8FgM8W5p714dOvaRJOq0A+fEgsWur62CkDjFQGYKRuz0dAyaGUswroEZDcUQ9DNSKyTJH7p4YVtRILFk659aCHMa18G7Sr6GUiuRElhN0sZe362CkAtE9PbmTE40DC4wjYyi6OirIYJdEgnxTS0towqlQ6cClkZFgHbxUQWR1lBnI4oTn+cQpi1hIt2fd51wFQRrg1hIO0WmOHPvbPoQDjq41yyLIGhfA7IDtUfP8ToR09eL7rz29aMKYoHSeb0GGuAVI40qzpRAjeguG1EqhAiJdm3xMnxzQIjhcT5AmeFiMfNZDSG5Uo27p1Av79hcqRCj88HrxIDitsVHGcR78OC9qrb4mtaJ+gu2EWwrhsAPZqt0GIzMwFtiO/qB+7z3MuogmCy7sfNmjdJhdK63eO9mP6Ovgmhdr5OWoc+4yZWItya92rfYb8SXQLDtb/mO7cA+hOM0DDIG+hUqdjHEriTcUOO9MscIFlLEat2e+1RBWJNGiWYQib9MvS5Ixenn/XqyrIS4brM20Z73qMJvkaRnQUMLZkM1hNt1DoHA9P3pki1nAViRPn5sVQPhG0eHAVnAy4J32+/oNavtdGslxPvABzq1hnAoGJRA5rDYiuhpxRBXa9I+2qhE0TOhQ4PJ1NFdbzVET4ekf5/uOhMgp056OecFNSiK8O7gwSe4GUDd7CBW7dvOS0ohYvQUyrMJL1I5UTCgGDkeUQ1BfHiJCIk6SIfWMVkePldFhNcGw7HAsYePl3CmVR2fhLxiiL/7fBFfxBfxzyH+A5fxlBm43+NZAAAAAElFTkSuQmCC"
}
}
}On-Ramp (Deposit) Flow Diagram

Off-Ramp (Withdrawal)
1. Create Quote
Get a quote for the withdrawal:
POST /fiat/withdraw/quoteRequest:
{
"individualId": "ind_1234567890abcdef",
"amountToSendInCryptoCurrency": "10",
"cryptoCurrencyToSend": "USDC",
"paymentMethodToReceiveDetails": {
"type": "PIX",
"pixKey": "[email protected]"
},
"chainId": 137
}Response:
{
"withdrawQuote": {
"quoteId": "1305c776-6d11-40e8-ade4-1d07bfaa95b9",
"cryptoCurrencyToSend": "USDC",
"fiatCurrencyToReceive": "BRL",
"amountToSendInCryptoCurrency": "10",
"estimatedGasFeeInCryptoCurrency": "0.01",
"transactionFeeInCryptoCurrency": "0",
"expiresAt": "2025-07-30T16:26:31.793Z",
"amountToReceiveInFiatCurrency": "55.55"
}
}2. Create Order
Create the withdrawal order:
POST /fiat/withdrawRequest:
{
"quoteId": "1305c776-6d11-40e8-ade4-1d07bfaa95b9",
"walletAddress": "0x9ba7dbda009d6fdeb0aebf82c62f3cdc4a941091"
}Response:
{
"withdrawOrder": {
"userOperationHash": "0x2d96e00c119ff08ed90b934800768602e8d99dd4de996900292ec2e2600114ee",
"authorization": null,
"orderId": "f64ea5a8-ee76-4dc7-b845-274843415025",
"amountToSendInCryptoCurrency": "10",
"amountToReceiveInFiatCurrency": "55.55",
"transactionFeeAmountInCryptoCurrency": "0",
"estimatedGasFeeAmountInCryptoCurrency": "0.01",
"expiresAt": "2025-07-30T16:26:31.793Z"
}
}3. Execute User Operation
After receiving the order response, you must sign the userOperationHash and execute the User Operation:
POST /crypto/execute-user-opPayload:
{
"userOperationHash": "0x2d96e00c119ff08ed90b934800768602e8d99dd4de996900292ec2e2600114ee",
"signature": "0x1234567890abcdef1234567890abcdef1234567890abcdef1234567890abcdef"
}Important: For Off-Ramp operations, it is mandatory to sign the userOperationHash and execute the User Operation for the transaction to be processed on the blockchain.
Off-Ramp (Withdrawal) Flow Diagram

Webhooks
Configure webhooks to receive real-time notifications about the status of your FIAT ramp operations.
Webhook Example - On-Ramp (Deposit)
{
"chainId": 137,
"event_type": "ramp.deposit",
"orderId": "order_85b80496-f102-4585-8047-4394dab3b6a8",
"receivedCryptoAmount": "0.05",
"receivedCryptoCurrency": "ETH",
"sendFiatAmount": "100.00",
"sendFiatCurrency": "USD",
"status": "COMPLETED",
"transactionHash": "0x1234567890abcdef1234567890abcdef1234567890abcdef1234567890abcdef",
"type": "ON_RAMP",
"walletAddress": "0x742d35Cc6634C0532925a3b8D4C9db96C4b4d8b6"
}Webhook Example - Off-Ramp (Withdrawal)
{
"chainId": 137,
"estimatedGasFeeAmount": "0.001",
"event_type": "ramp.withdraw",
"orderId": "order_85b80496-f102-4585-8047-4394dab3b6a8",
"receivedFiatAmount": "100.00",
"receivedFiatCurrency": "USD",
"sendCryptoAmount": "0.05",
"sendCryptoCurrency": "USDC",
"status": "COMPLETED",
"transactionFeeAmount": "0.002",
"transactionHash": "0x1234567890abcdef1234567890abcdef1234567890abcdef1234567890abcdef",
"type": "OFF_RAMP",
"userOpHash": "0x1234567890abcdef1234567890abcdef1234567890abcdef1234567890abcdef",
"walletAddress": "0x742d35Cc6634C0532925a3b8D4C9db96C4b4d8b6"
}Available webhooks: ramp.deposit and ramp.withdraw with status COMPLETED, FAILED, PROCESSING
Next Steps
Now that you know about FIAT Ramp, you can:
- Implement deposits and withdrawals in your application
- Configure webhooks for notifications
- Customize the user experience
- Monitor transactions via API
Important: Always verify that the user has approved KYC before starting FIAT ramp operations.